Japanese

The 79th Installment
Looking Back on Efforts in Global PBL

by Yosuke Tsuchiya,
Assistant Professor, Master Program of Information Systems Architecture

AIIT has been engaged in global project-based learning (PBL) initiatives since FY2008. In spite of progress in globalization in the business world, there has not been corresponding PBL in universities, so this initiative was started to give students experience in global projects. Here we will take a look at previous global PBL efforts.

In FY2008, a short 2-week software demonstration project was carried out with students of the Vietnam National University, Hanoi - University of Engineering and Technology (hereinafter “VNU”). 5 students participated from VNU, and about 10 from AIIT, and a total of five teleconferences were held over a two-week period. The result of this demonstration project was the understanding that “it is important to take into account differences between the parties, and not only in terms of language,” but this has also been felt in every previous global PBL project. I think that new value is born out of the process of working together with respect and understanding for each other’s differences in culture and characteristics, even across different countries. I will not detail all of them, but various other things were also learned, and it was confirmed that not only are global PBL projects with overseas universities possible, but it was also formally decided that we would continue to conduct such global PBL projects in the future.

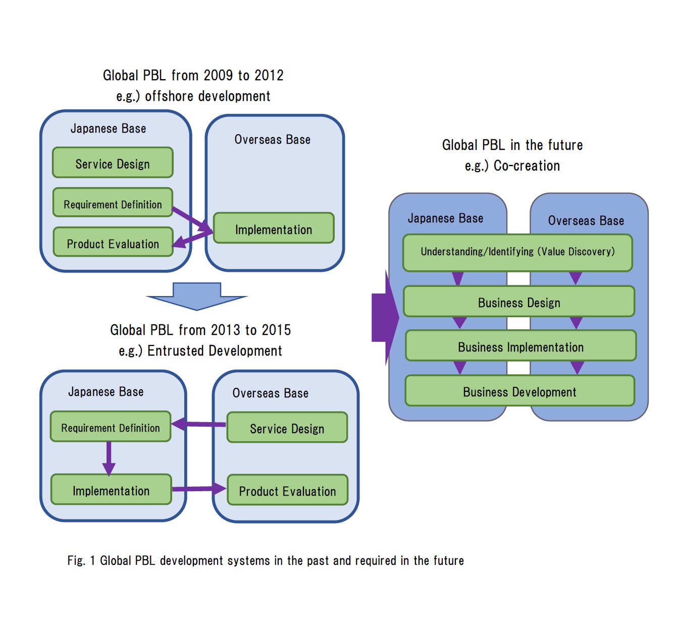
Following this, joint PBL were carried out with VNU between FY2009 and FY2012 as one of the PBL topics of Chubachi. In FY2009 and FY2010, AIIT provided the service plans for joint developments with VNU in an iterative software development global PBL. In FY2011 and FY2012 we adopted the offshore development style which many companies at the time had adopted or were attempting to adopt, with roles clearly divided between AIIT as the ordering party and VNU as the party receiving the order (developer). In FY2012, further efforts were made at attempting scrum-type software development, and scrum PBL was adopted for a global project. Because the students in Vietnam were not familiar with scrum at the time, AIIT students visited VNU to hold a scrum workshop etc. for training local students in cutting edge technologies. Previously teams had been made at VNU, but here a global PBL was basically implemented with students from Vietnam and Japan one on one.

The structure and content have changed significantly since FY2013, as they became individual enPiT courses. One of these was with the participation of Universiti Brunei Darussalam (hereinafter “UBD”) in Brunei. PBL was implemented with UBD in parallel with VNU, with students being able to engage in PBL with whichever group they preferred. PBL could be implemented according to the specific interests and career goals of individuals, learning from these two countries with their very different cultures and customs. Another change was the change of development system. Up until FY2012, PBL had been carried out in the style of the Japan side setting the plan and then outsourcing the development to the overseas side, or in the style of joint development, but this was changed to the style of the Japan side receiving orders for development to reflect the changing trend of Japanese companies in recent years from expanding overseas to secure low-cost production bases for offshore development, to securing overseas clients to receive orders for new products and services. Basically, this involved the overseas side coming up with ideas for the service, with the Japanese side carrying out the development and implementation of specifications, and finally the overseas side carrying out an evaluation. The point of such PBL was to draw out the requirements of the overseas side, requiring even better communication skills. Another advantage was the higher motivation of the overseas side, because they were the ones that provided the development idea. From FY2014, the Unitec Institute of Technology in New Zealand has also participated in this global PBL. With their participation, it was possible to conduct global PBL between three countries, with Japan-Brunei-New Zealand, instead of the previous one on one global PBL between Japan-Vietnam and Japan-Brunei. The involvement of three countries at the same time not only provided opportunities to interact with multiple countries, but also raised the difficulty level of the projects. As mentioned above, our global PBL has evolved year by year according to the trends of the times and social needs. The hope has been that all of the students that have participated in the global PBL, as well as all of the overseas students that have collaborated, will be able to make use of this experience by being active globally. It is also hoped that this PBL will produce the beginnings of businesses.

Finally, I would like to speak about my own hopes for the future development of global PBL. The left-hand side of Fig 1 shows the changes in global PBL development systems from FY2009 to the most recent year FY2015. As I have mentioned, we have made changes to our global PBL development system along with the trends of the times and social needs, but the roles have also become divided between Japan and overseas. This was also due to the fact that these places were far away, and the time differences made it easier to separate tasks clearly so that they could be worked on at different times. However, in recent years it is becoming very easy to communicate in real time, even when so far away. Also, more than a style in which Japan places or receives order, I think that we need to be expanding our services into the world. This makes it important to not only incorporate Japanese sensibilities, but also those from overseas, and I think that it is from these various sensibilities that new high value services will be born. I believe that going forward, the kind of global PBL development systems that are required are those in which Japan works together with overseas countries to deepen understanding and create together with cooperation in all processes, as shown in the right-hand side of Fig. 1.

ALT

PAGE TOP